1 / 29

GEOTECNOLOGIAS LIVRES

UNIVERSIDADE FEDERAL DE CAMPINA GRANDE-UFCG PÓS-GRADUÇÃO EM ENGENHARIA CIVIL E AMBIENTAL DISCIPLINA: GEOTECNOLOGIAS PROFESSORA: IANA ALEXANDRA ALVES RUFINO. GEOTECNOLOGIAS LIVRES. ILWIS. ALUNOS: JOHN ELTON B. L. CUNHA ERICK DOS SANTOS LEAL ANTONIO LEOMAR F. SOARES. Setembro 2010.

astra
Download Presentation

GEOTECNOLOGIAS LIVRES

An Image/Link below is provided (as is) to download presentation Download Policy: Content on the Website is provided to you AS IS for your information and personal use and may not be sold / licensed / shared on other websites without getting consent from its author. Content is provided to you AS IS for your information and personal use only. Download presentation by click this link. While downloading, if for some reason you are not able to download a presentation, the publisher may have deleted the file from their server. During download, if you can't get a presentation, the file might be deleted by the publisher.

E N D

Presentation Transcript


  1. UNIVERSIDADE FEDERAL DE CAMPINA GRANDE-UFCG PÓS-GRADUÇÃO EM ENGENHARIA CIVIL E AMBIENTAL DISCIPLINA: GEOTECNOLOGIAS PROFESSORA: IANA ALEXANDRA ALVES RUFINO GEOTECNOLOGIAS LIVRES ILWIS ALUNOS: JOHN ELTON B. L. CUNHA ERICK DOS SANTOS LEAL ANTONIO LEOMAR F. SOARES Setembro 2010

  2. INTRODUÇÃO • Significado: ILWIS: IntegratedLandandWaterInformationSystem • O que é? É um software holandês de sensoriamento remoto e SIG para elaboração de informação geográfica vetorial e raster, inclui digitalização, edição, análises, representação e produção de mapas. Desenvolvido pelo ITC. • História: 1984: o ITC recebeu recursos do ministério Holandês para o desenvolvimento de um SIG para planejamento do solo e água.

  3. História: 1988: foi lançada a versão 1.0, baseada no sistema DOS; 1996: lançado o ILWIS 2.0 para windows; 2001: lançado o ILWIS 3.0; 2004: O ILWIS 3.2 para a ser shareware; 2007: lançado a versão 3.4, passando a ser um software livre; Hoje: Versão 3.7 open.

  4. Começando com o ILWIS • Download no site: 52 North.org • Duplo click no ícone do ILWIS

  5. Obs.: Programa em inglês

  6. O navegador Fornece uma visão esquemática dos comandos e arquivos dentro do computador; O navegador possui uma lista de todos os drives e diretórios; A opção History disponibiliza os dados usados mais recentemente; Por exemplo, quero abrir um arquivo “x” no ILWIS, utilize o navigator.

  7. The standard toolbar Barra com os comandos mais usados

  8. Catalog(s) Parte da janela principal, na qual mapas, tabelas e outros objetos são mostrados com o seu próprio tipo de ícone Customizingthecatalog: mostra apenas os documentos de sua preferência.

  9. Objectselection toolbar Permite que você especifique o tipo de objeto que Interessar no catalog

  10. OBRIGADO...

  11. ILWIS

  12. ILWIS - Navigator

  13. ILWIS – Operation-List

  14. ILWIS – resample command

  15. ILWIS – resample command

  16. MapWindow - Original MSG IR108 image

  17. MapWindow - Resampled IR108 image

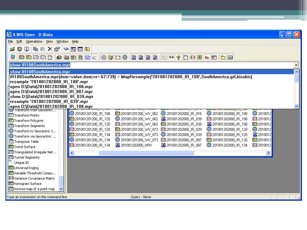
  18. ILWIS – command-line

  19. ILWIS - commands IR108SouthAmerica.mpr = MapResample ( '201001202000_IR_108', SouthAmerica.grf, bicubic )

  20. ILWIS – commands / map calculus • mapC = mapA + mapB • mapC = mapA * mapB – mapA / mapD • mapC = exp(mapA)*cos(mapB) • ndvi = (NIR-VIS)/(NIR+VIS)

  21. Scripts • Script = a collection of commands that are executed in order • All non-interactive ILWIS commands can be scripted • Script has option for parameters and automatic form

  22. Scripts - Example import tiff(mapA.tif, mapA.mpr) mapB = 200 * mapA + 1000 export TIFF(mapB.mpr, mapB.tif)

  23. Script editor Left: Script editor Right: Parameter specification

  24. Script editor • Specify parameters ==> automatic form

  25. Scripts - Benefit • Scripts combine ILWIS algorithms, models and commands to: • Create new models/algorithms • Automate tasks • Connect different tools together

  26. Executing ILWIS commands from other programs • ILWIS commands can be executed from MS-DOS • Syntax: ILWIS.exe –C <command> • Example: ILWIS.exe –C mapC = mapA + mapB

  27. Executing ILWIS commands from other programs • ILWIS commands can be called from other programs: • MS-DOS Command-Prompt • MS-DOS batch (.bat) files • Excel • Visual Basic • ArcGis • Java/C#/C++/Python • Any program that can execute MS-DOS commands

More Related